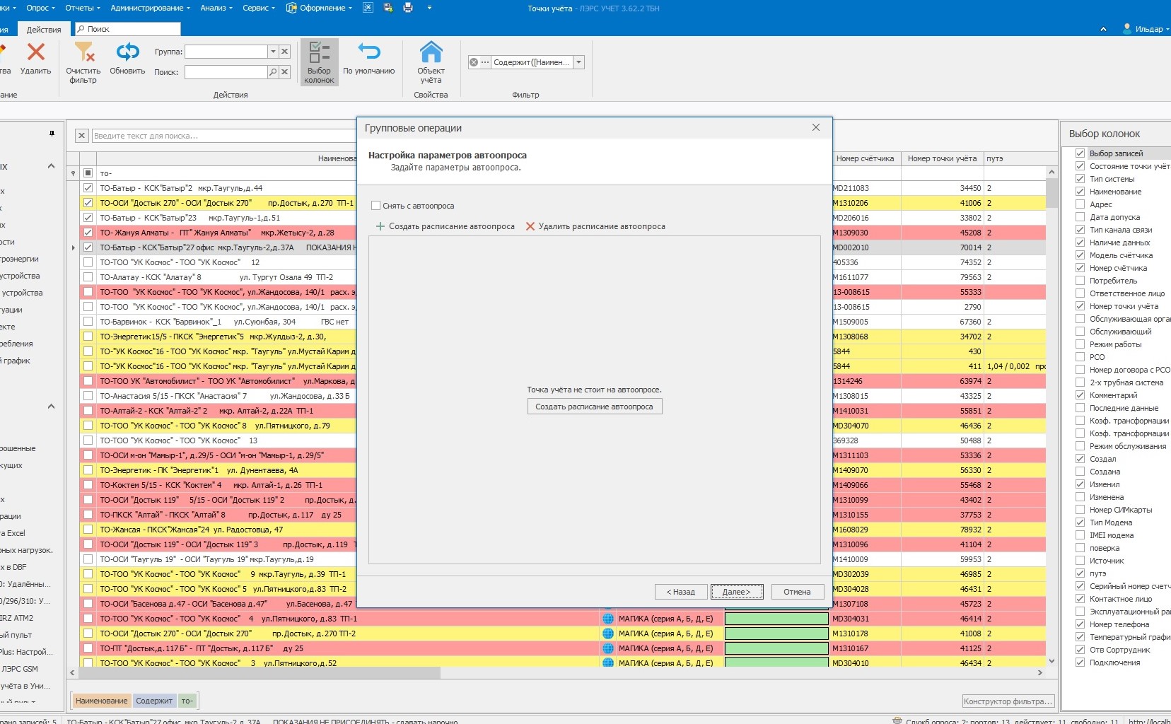
- Выделяем некоторое колличество приборов, допустим 5
- Жмем “Групповые опепции”, выбираем пункт “Добавить рассписание автоопоса”
- Переходим в настройки, задаем диапазон дат, необходимое нам время автоопроса, периодичность ну и так далее. Подтверждваем, жмём ОК
- Далее, через некоторое время хотим изменить допустим рассписание автоопроса и дни. Выделяем те же совершенно точки учёта, опять “жмём групповые операции”, выбираем пункт “Изменение параметров автоопроса”, а там - пусто. Созданного мною ранее рассписания нет. Если открыть свойства каждой точки учёта поотдельности, автоопрос да - есть в каждом, всё как и настраивал.
Так же, выбираем всё те же точек учета, жмём групповые, хотим добавить рассписание автоопроса, там так же не показывается созданный ранее
Версия программы 3.62.2
Групповая операция изменения расписания автоопроса замещает все существующие расписания автоопроса точек на созданные в соответствующем разделе данной групповой операции.
Групповая операция добавления расписания автоопроса добавляет к существующим в точках учета расписаниям автоопроса созданные в соответствующем разделе данной групповой операции.
Ни одна из этих групповых операций не предназначена для отображения параметров существующих расписаний точек.
то есть, если точки учета никогда ранее не стояли на автоопросе, если к ним добавить автоопрос посредством групповой операции, и захоти я потом что-то исправить, групповой я не смогу это уже сделать, потому каk не увижу созданный мною ранее автоопрос?
Нет, как писал выше, групповая операция изменения расписаний автоопроса замещает в каждой точке существующий список расписаний на тот, который вы создадите в операции. Она не предназначена для редактирования параметров расписаний по точкам.
А, допустим, если я хочу создать новое рассписание и указать “Повторять каждые …”, это надо будет в каждую точку лезть отдельно и там добавлять? А если точек не 5 а 500? Так же пункта “Повторять каждые …” в создании через групповые операции нет
…тогда простите, подскажите, что предназначено для редактирования параметров расписаний по точкам, если вам не трудно
и чтоб это было именно группой, чтоб в каждую не лезть
Какой либо групповой операции редактирования параметров расписаний точек не существует. Редактирование параметров расписания возможно только в свойствах каждой точки по отдельности.
…понятно.
Плохо. Точек много.
На сколько я понимаю, чтобы добавили пуккт “с повтором каждые…” в настройки автоопроса путём групповых операций, эт надо писать в предложения по улучшению?
Я могу перенести вашу текущую тему в предложения. Только переименуйте ее и опишите подробно само предложение в следующем комментарии.
То есть, правильно ль я понял, чтоб изменить данный парамаетр, выделенный мною на скрине, в рассписании, созданном с помощью групповых операций, это надо лезть к каждую точку отдельно и создавать там новое рассписание, но уже с другим временем?
Данная ситуация является ошибкой. На самом деле возможность выбирать расписание было, но по какой то причине элементы расписания не отображались.
Обсуждение данной ситуации ведется в вашей теме [16282] Не видно параметров интервала рассписание атоопроса через групповые операции, которую мы вынесли из предложений и переместили в ошибки.
Спасибо большое.


